Effiziente Applikationsentwicklung

Integrierte Add-ons im IEC 61131-3-Programmiersystem sorgen für effizientere Applikationsentwicklung und höheren Output.
Für Software-Entwickler in der IT-Programmierung sind Zusatztools zur Entwicklungsunterstützung Stand der Technik. Mit den integrierten Tools der CODESYS Professional Developer Edition können auch Steuerungsprogrammierer die Effizienz und Qualität ihrer Applikationen steigern.
Die CODESYS Professional Developer Edition ist eine Software-Suite bestehend aus Zusatzwerkzeugen zur Optimierung des Entwicklungsprozesses. Sie umfasst Anbindungen an die Quellcodeverwaltungen Apache® Subversion® und Git™, statische Codeanalyse, UML®-Unterstützung sowie Tools zur Testautomatisierung und Messung von Ausführungsgeschwindigkeiten (Profiling). Die Software basiert auf bekannten und etablierten Techniken aus dem Bereich der C/C++ -Software-Entwicklung. Alle Tools sind unabhängig voneinander nutzbar und vollständig in CODESYS integriert.
Die CODESYS Professional Developer Edition ist als Komplettbundle im Abonnement verfügbar. Mit nur einer Abonnement-Buchung und einem Download erhalten Anwender eine Lizenz für alle fünf im Paket enthaltenen Tools.
Weitere Informationen und Bezug direkt im CODESYS Store.
Die Vorteile:
- Bekannte Techniken aus der C/C++ -Software-Entwicklung ==> schnelle Nutzung ohne lange Einarbeitungsphasen
- Bessere Qualität des erstellten Programmcodes
- Unterstützung bei der Analyse und Fehlersuche
- Produktivitätssteigerung in jeder Phase der Softwareentwicklung
- Integration aller Tools in das CODESYS Development System
- Schnelle Amortisierung der Investition durch schnellere Inbetriebnahme, Vermeidung von Applikationsproblemen, automatisierte Prüfungen und Testabläufe

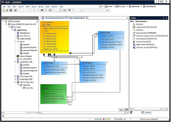
CODESYS UML
Die Integration von UML (Unified Modeling Language™) direkt in die Entwicklungsumgebung: Der nächste logische Schritt nach der Einführung der objektorientierten Programmierung in CODESYS und die IEC 61131-3.
Eigenschaften:
- Klassendiagramm (Class Diagram) – Entwurf und Darstellung von objektorientierten Projektstrukturen. Jedes Projekt-Update wird sofort in das Diagramm übernommen. Daher sind Projekt und Diagramm immer konsistent.
- Zustandsdiagramm (State Chart) – Zustandsautomaten als zusätzliche grafische Sprache für Bausteine. Direkte Schnittstelle zum Codegenerator ohne Umweg über ST-Quellcode.
- Viewer Mode: Anzeige von Klassen- und Zustandsdiagrammen auch ohne Lizenz
Weitere Informationen sowie eine Demo-Version verfügbar im CODESYS Store

CODESYS Git
Verwaltung von CODESYS-Projekten mit dem verteilten Versionskontrollsystem Git.
Eigenschaften:
- Vollständige Integration ins CODESYS Development System – keine zusätzliche Git-Installation oder Drittanbieter-Tools notwendig
- Effektive Versionsverwaltung mit bewährten Git-Workflows
- Erstellen von Branches zur parallelen Entwicklung
- Mergen verschiedener Branches inklusive Vergleichsfunktion
- Komfortable Nutzung lokaler Git-Repositories und einfache Anbindung von Remote-Git-Repositories
- Tracken von Remote-Branches zum Austausch von Commits mittels „Pull“ und „Push“
- Praktische Funktion schneller Commits durch Zusammenfassung des zweistufigen Commit-Verfahrens
- Automatische Konsistenzprüfung von Git-Operationen zur Vermeidung inkonsistenter Projektzustände
- Visuelle Darstellung des Versionsverlaufs samt Detailansicht jedes Commits
- Lokale Git-Repositories in CODESYS-Projektarchive einbindbar
- Möglichkeit leerer Commits zum Anlegen von Markern und Kommentaren in der Historie
- Nutzbar mit gültiger SVN-Lizenz oder im Rahmen eines Abonnements der CODESYS Professional Developer Edition

CODESYS SVN
Integrierte Anbindung an das Software-Versionierungssystem Apache Subversion®.
Eigenschaften:
- Zentrale Ablage von CODESYS-Projekten in einer Datenbank
- Versionshistorie und Multi-User-Zugriff auf Objektebene
- Parallelentwicklung in Branches möglich
- Visuelle Vergleichsfunktion (Änderungsanzeige) in allen Spracheditoren
- Automatisches oder manuelles Zusammenführen von gleichzeitigen Änderungen durch verschiedene User am selben Objekt
- Nahtlose in CODESYS integrierte Bedienung, angelehnt an gängige Tools wie Tortoise SVN
- Automatisierte Ausführung von Subversion-Kommandos durch den CODESYS Test Manager bzw. Python-Skripte
Weitere Informationen sowie eine Demo-Version verfügbar im CODESYS Store.

CODESYS Static Analysis
Quellcodeprüfung auf Basis definierter Regeln und Schwellenwerte zusätzlich zum Syntax-Check des Compilers.
Eigenschaften:
- Frühzeitige Erkennung potenzieller Programmierfehler (Problemstellen bzw. „Code Smells“) im Applikationscode durch statische Analyse des IEC-61131-3-Codes direkt im SPS-Entwicklungssystem
- Mehr als 100 sortierbare Analyseregeln, teilweise parametrierbar
- Regeln kombinierbar zu individuellen Regelsätzen
- Durchführung der Analyse
- implizit während der Laufzeit
- durch manuelle Ausführung
- mit dem Übersetzungsvorgang
- Unmittelbare Behebung von einfachen Fundstellen per Quickfix
- Globales und regionales Abschalten von Regeln möglich
- Integrierte Prüfung von Codierrichtlinien und Namenskonventionen
- Zahlreiche Metriken zur Bewertung des Codes
- Grafische Darstellung von einstellbaren Grenzwerten per Kiviatdiagramm
- Automatische Erkennung von dupliziertem Code („Clone Detection“)
- Automatisierte Auslagerung von dupliziertem Code in Funktionen oder Methoden zur besseren Strukturierung der Applikation
Weitere Informationen sowie eine Demo-Version verfügbar im CODESYS Store.

CODESYS Profiler
Zur frühzeitigen Durchführung einer detaillierten Laufzeitbewertung von IEC-Applikationstasks.
Eigenschaften:
- Messung der Applikationslaufzeit auf Steuerungen mit CODESYS Control Runtime
- Automatisierte Messung von ausgewählten Programmbausteinen
- Instrumentierung: Messung durch zusätzlichen Messcode
- Samplingverfahren: Messung durch statistische Auswertung des Aufrufstapels („Call Stack“) in definierbarem Intervall von separater Taskgruppe (Multicore-Unterstützung erforderlich)
- Watchliste: „Echtzeitansicht“ einzelner Bausteine per Drag&Drop
- Darstellung der Ergebnisse, unter anderem mit
- Gesamter und relativer Zeit, die in dem Aufruf verbracht wurde
- Anzahl der Aufrufe
- Visualisierung der kritischen Zeiten
- Übersichtlicher Darstellung des durchlaufenen Codes (Code-Abdeckung)
- Export der Ergebnisse im .csv-Format / Speicherung von Momentaufnahmen (Snapshots) im Projekt
Weitere Informationen sowie eine Demo-Version verfügbar im CODESYS Store.

CODESYS Test Manager
Durchführung automatisierter Applikationstests im IEC 61131-3 Programmiertool CODESYS Development System
Eigenschaften:
- Ausführung von System-, Regressions- und Unittests
- Erstellung von dialoggeführten Testskripten
- Programmierung von Testcode in den Sprachen der IEC 61131-3
- Komfortable Erstellung von Unittests in Testtabellen mit automatischer Generierung von Testcode
- Anzeige und Debugging des Testverlaufs zur Laufzeit
- Strukturierte Ablage und Verwaltung von Testskripten und Testreports (z.B. für verschiedene Projekte)
- Testreports im HTML-Format zur Ansicht und im XML-Format zur automatisierten Evaluierung
- Seit Jahren erfolgreich im Einsatz bei der Entwicklung von CODESYS-Produkten
Weitere Informationen sowie eine Demo-Version verfügbar im CODESYS Store.
CODESYS-Webinar
CODESYS Test Manager (englisch)
Veröffentlicht am 03.11.2016
As a CODESYS user you want to commission high-quality, well-tested IEC 61131-3 applications. The required tests needed to fulfill these requirements can be automated with the CODESYS Test Manager, an integrated add-on tool for the CODESYS Development System. The webinar will focus on the following topics:
- New features of the CODESYS Test Manager
- Automating unit, regression and system tests
- How to create comprehensive unit tests using test tables
- When does it make sense to automate your tests?
Wie bekomme ich
Die Tools der CODESYS Professional Developer Edition sind ab CODESYS 3.5 für alle Plattformen verfügbar. Sie werden im CODESYS Store als komplettes Bundle angeboten, können aber unabhängig voneinander genutzt werden. Das Bundle-Abonnement bietet einen einfachen Einstieg: Einmal lizenzieren, downloaden und sofort alle fünf Zusatztools nutzen! Für das Tool-Bundle steht im CODESYS Store auch eine Demo-Version zur Verfügung.
Zusätzlich zur Einzelplatzlizenzierung kann die Professional Developer Edition als Bundle von Netzwerk-Lizenzen über den CODESYS Store bezogen werden.
Das Abonnement der CODESYS Professional Developer Edition ist ein Jahr lang gültig. Wird das Abonnement nicht gekündigt, so verlängert es sich automatisch um ein weiteres Jahr. Die Lizenzierung kann per CODESYS Security Key (nicht im Lieferumfang enthalten) oder per Software-Container direkt auf dem PC erfolgen.
Produkte
Professionelles Engineering von Automatisierungsprojekten nach IEC 61131-3

Entwicklungssystem
Das IEC 61131-3 Programmiertool für die industrielle Steuerungs- und Automatisierungstechnik

Automation Platform
Entwicklungsplattform für Automatisierungstools auf Basis der marktführenden IEC 61131-3 Entwicklungssoftware CODESYS Development System zur Erweiterung des CODESYS Development Systems.

Application Composer
Konfektionieren von Applikationssoftware nach IEC 61131-3 für Automatisierungssysteme















